Torrents Stats
- Partagées
- 130 Go
- Téléchargées
- 0 bytes
- Ratio
- -
- Messages
- 9
- J'aime
- 1
- Trophées
- 29
- Inscrit
- 25 Août 2025
Acunetix Web Vulnerability Scanner V 24.2
Acunetix Web Vulnerability Scanner V 24.2
Acunetix Web Vulnerability Scanner V 24.2 – Complete Pro Guide (Fast Setup + Tutorial)
In today’s digital world, websites and web apps are attacked every day through common security holes like SQL Injection, XSS, weak authentication, and outdated components. That’s why security professionals rely on powerful tools like Acunetix Web Vulnerability Scanner V 24.2 to find vulnerabilities before hackers do.
Whether you’re a beginner or a professional penetration tester, this guide will help you understand Acunetix, how it works, and how you can start scanning quickly using a step-by-step Acunetix tutorial.
What is Acunetix Web Vulnerability Scanner V 24.2?
Acunetix is a leading web vulnerability scanner designed to automatically detect security issues in websites, web applications, and APIs. It is commonly known as Acunetix WVS and is widely used in penetration testing, bug bounty workflows, and enterprise security auditing.
The Acunetix scanner helps identify vulnerabilities like:
SQL Injection (SQLi)
Cross-Site Scripting (XSS)
CSRF (Cross-Site Request Forgery)
SSRF and LFI/RFI
Weak server configuration
Outdated software components
Security misconfigurations
This makes it an ultimate cybersecurity tool Acunetix for both beginners and professionals.Cybersecurity training platform
1) Advanced Crawling & Deep Scan
Acunetix automatically crawls the website and finds hidden endpoints, parameters, and input forms.
2) Automatic Vulnerability Detection
It detects hundreds of vulnerabilities including OWASP Top 10 issues.
3) Login & Authenticated Scanning
You can scan dashboards, admin panels, and user-only areas using session-based scanning.
4) Detailed Vulnerability Reports
You get risk levels, proof-of-concept, and remediation guidance.
5) Integration & Automation Support
Acunetix can be integrated into security workflows for continuous scanning.
Acunetix Web Vulnerability Scanner V 24.2 Online vs Local Installation (Which is Better?)
Many people search for Acunetix online because they want cloud-based access, but most security professionals prefer local installation for full control.
Acunetix Online (Cloud Style)
Accessible anywhere
Easy to manage teams
Quick access dashboard
Local Installation
Better control over scanning environment
Safer for private/internal testing
Works best for enterprise networks
Both options are useful depending on your use case.
Learn How to Set Up Acunetix (Fast & Secure)
If you are new, don’t worry. Here is the easiest guide to learn how to set up Acunetix properly.
Acunetix Setup in 10 Minutes (Step-by-Step)
This section is written as a step-by-step Acunetix tutorial for beginners and professionals.
Step 1: Install Acunetix WVS
Download and install Acunetix WVS on your Windows or Linux system depending on your environment.
Step 2: Launch the Web Interface
After installation, open the dashboard panel in your browser and log in.
Step 3: Add a Target Website
Click New Target and enter your website URL.
Example:
https://example.com
Step 4: Configure Scan Profile
Choose scan mode based on your need:
Full Scan
High Risk Vulnerabilities
Custom Scan
Step 5: Enable Login Scanning (Optional)
If your target requires login:
Configure credentials
Enable authenticated scan
Step 6: Start the Scan
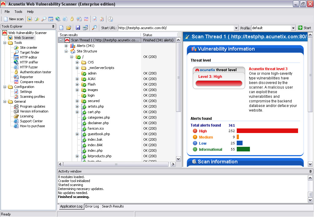
Click Start Scan and let the Acunetix scanner crawl and test the target.
Step 7: Review Results
Once finished, open the vulnerabilities list and check:
Severity level
Affected URLs
Fix recommendations
Step 8: Export Reports
You can export results in formats useful for developers and clients.
That’s it — Acunetix setup fast & secure in 10 minutes is complete.
Acunetix Tutorial: How to Use Acunetix Pro Like a Professional
Many users search how to use Acunetix Pro because they want advanced usage. Below is a clean Acunetix pro tutorial style guide.
Acunetix Pro Guide (Best Practices)
1) Always Scan in a Safe Environment
Never scan websites you don’t own or have permission to test.
2) Start with a Quick Scan
Use quick scans first to identify high-risk issues fast.
3) Use Authenticated Scans for Deeper Results
Login scans reveal hidden pages and user-level vulnerabilities.
4) Validate Critical Findings
Some results may require manual verification, especially in complex apps.
5) Fix + Re-Scan
After patching, re-run the scan to confirm vulnerabilities are resolved.
This workflow is a powerful Acunetix pro guide used in real cybersecurity operations.Cybersecurity training platform
Acunetix Training: Learn Faster with Practical Testing
If you want to master this tool, focus on these learning steps:
Follow an Acunetix tutorial on basic scanning
Practice on test apps like DVWA or Juice Shop
Learn OWASP Top 10 vulnerabilities
Understand report analysis and remediation
Proper Acunetix training will help you become confident in web vulnerability testing.
Who Should Use Acunetix Web Vulnerability Scanner V 24.2?
This tool is ideal for:
Penetration Testers
ug bounty hunters
Cybersecurity students
Web developers & QA teams
Security analysts
Agencies doing client audits
If your goal is web security automation, Acunetix Web Vulnerability Scanner V 24.2 is one of the best options available.
Download Link
Download Link
[/CENTER]